
类型:解谜游戏 版本:v6.2.1大小:10.74MB更新:2026/3/20 20:19:38 语言:简体中文等级:平台:Android
旅行酒馆游戏
61.2MB解谜游戏
sevenspies游戏
527.8MB解谜游戏
科学家先生游戏
275.9MB解谜游戏
我是猴子VR游戏
135.7MB解谜游戏
印度越野模拟器游戏
147.0MB解谜游戏
逃脱游戏平行诗句游戏
131.6MB解谜游戏
暗黑之血2游戏
49.9MB解谜游戏
赛车建造师(Real Kart)
287.6MB解谜游戏
软件介绍




exagear模拟器安卓版(exagearsu)是一款可完美模拟PC环境的安卓游戏模拟工具,通过它,你能够把各类有趣的游戏移植到手机上,只要拥有对应的游戏安装包,就能一键加载启动,经过简单配置,凭借其先进的转换与渲染技术,就能在安卓手机上完美运行呈现。
1、于手机端运行PC程序:能够在Android设备上模拟运行部分Windows应用程序与经典游戏。
2、跨平台操作体验:消除手机与电脑之间的壁垒,带来便捷流畅的桌面级应用使用感受。
3、支持键盘与鼠标操作:借助外部设备能够提升操作的精准度,进而优化游戏及各类软件的使用体验。
4、独立封装运行:各仿真环境均独立运行,彼此之间无干扰,稳定性出色。
1、exagear模拟器压缩包,在手机上解压后,会得到exagear模拟器的安装包以及“main.12.com.eltechs.ed.obb”文件;
2、安装exagear模拟器;
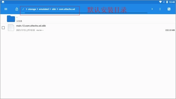
3、在文件管理中找到名为“main.12.com.eltechs.ed.obb”的文件。
4、将“main.12.com.eltechs.ed.obb”文件移动至exagear模拟器的安装目录当中。
默认的安装路径为【storage/emulated/obb/com.eltechs.ed】
5、游戏部分,需将游戏解压至手机内存中的exagear目录,若该目录不存在则自行创建。
6、打开应用程序,首次加载或许需要多等一会儿,要是出现错误就重新操作前面的步骤!进入后挑选你想玩的游戏。
7、点击游戏后会出现两个启动选项,第一个是带侧边鼠标键盘的启动模式,第二个是全屏启动游戏。选择其中一项启动后,再选择第二个内购选项。
8、接下来需要加载游戏,这个过程可能需要较长时间,请耐心等待片刻,待加载完成进入游戏后,就可以尽情享受游戏乐趣了。
用户在手机上使用exagear软件时,通常会搭配inputbridge这款虚拟键盘进行操作,目前该操作方法较为简单,只需先将inputbridge的文件解压出来即可。
1、首先将inputbridge解压到一个容易找到的文件夹中。
2、接着我们启动软件,再开启其“显示在其他应用上层”的权限。
3、然后我们再打开软件,点击“import“
4、找到你之前解压好的inputbridge数据文件,就是图里显示的这个。
5、然后这里的语言选择中文。
6、再去软件里把这个的后台限制给打开。
7、这里要注意别关闭软件,接着我们再打开exagear,点击右上角那个小齿轮,就会弹出一些选项。
8、接着点击这个类似眼镜的图标,就能调出虚拟键盘了。
1、具备超强的兼容性,可流畅运行大量经典PC游戏,无论你想体验哪些游戏,这款模拟器都能满足你的需求。
2、它不止能支持Windows平台上的经典游戏,还能够让你运行Linux应用程序与游戏,让你的选择更加丰富多样。
3、借助虚拟化技术,可在Android设备上以近乎原生的速度运行相关内容,使PC游戏不再仅仅局限于电脑平台。
4、模拟器支持高清分辨率与音频输出功能,能为玩家带来更出色的视听体验,其优质画质更是为你量身打造。
1、操作流畅稳定:优化到位,在中高端Android设备上运行表现优异。
2、合理的资源利用:在确保性能不受影响的前提下,尽可能减轻移动硬件所承受的压力。
3、充足的社区支撑:具备活跃的用户群体,能提供海量教程与适配方案。
4、安全无风险:全程不涉及对系统的篡改操作,能够切实保障用户设备的安全状态以及数据隐私不受侵犯。
若你怀念曾坐在电脑前的那些时光,又想随时随地重温经典,这款模拟器绝对值得一试,助你开启掌上电脑游戏的全新旅程。
用户评论
具体评论内容
请输入手机号码
飞飞:重逢
弑神斩仙
Namaiki
烈焰皇城游戏
无尽探险队安装
愤怒的男孩佩德罗和他的朋友
飞飞重逢
波比的游戏时间计划
100道门恐怖逃生
翌日幽暗中的并行奠车
奶奶3(4K高清模组)
恐怖躲猫猫4(测试版)
翌日灵刻的铁道路口